Menu

Case Study - SRM Replacement Solution

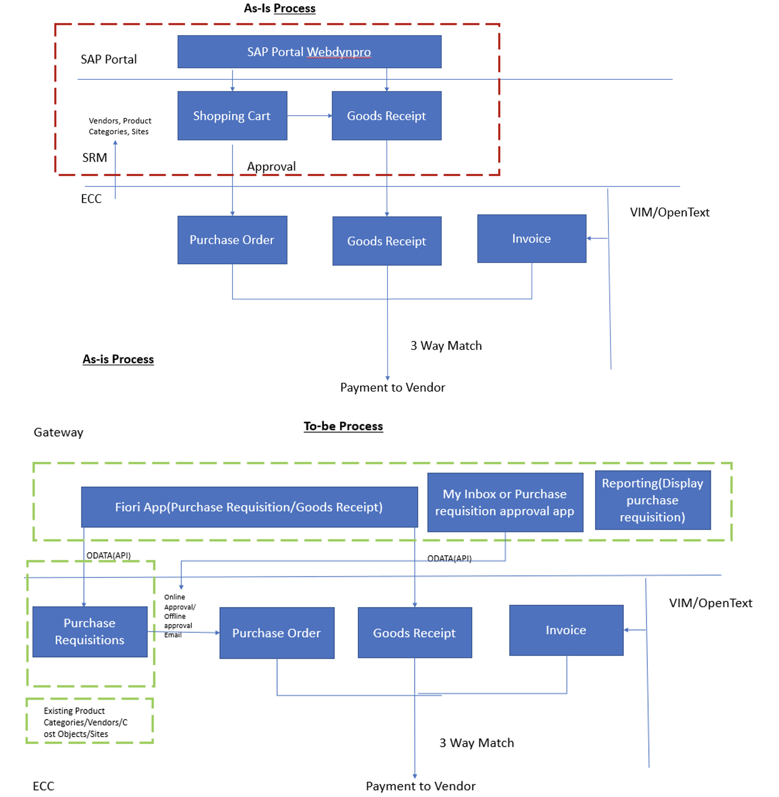
SRM Replacement Solution

Customer was using SRM system for indirect procurement which was replaced by SAP standard PR/PO functionality powered by SAP Fiori application using extended workflow.

Key Challenge

Existing SRM system requires high maintenance, and UX was not up to user expectations and users had to maneuver many screens to raise the shopping cart. We have proposed and developed the following cost-effective solution which has simplified their procurement process.

  • Uses Existing standard ECC Purchase Requisition functionality
  • Enhanced standard PR workflow
  • Reuse standard backend functionality wherever possible
  • New Custom Purchase Requisition, GRN & Approval Fiori app
  • Purchase requisition Custom offline(Email) approval process
  • Reporting(PRs and 3-way match Document flow)
  • Purchase requisition app using SAP UI5/Fiori(Recommended SAP UX approach)

Solution Overview

Ⓒ ROI eSolutions